Overview: Designed an intelligent chatbot to improve user interaction
Challenges: Achieving a humanlike conversational experience with accurate context understanding.
Parameters: Approximately 175 billion (GPT-3 standard). Vectors: Custom embedding vectors for industry context. Hardware: Cloud-based AI optimized compute instances. Software: OpenAI API, Python, Langchain, Reis and Chroma.
Solution: Implemented a GPT-3.5 based conversational agent with custom fine-tuning for industry-specific knowledge. ML Model: GPT 3.5 with domain-specific fine tuning.
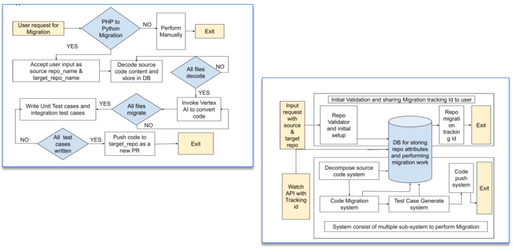
Challenges: Our current business platform, which is the backbone of our operations, is built on an aging PHP framework. While it has served us well in the past, it’s now holding us back from achieving our strategic goals and growth potential.
Here’s how this aging technology impacts our business:
Business Benefit Outcome:
By moving to a modern and robust Python-based platform, we will be able to:
All applications and tools belong from legacy domains
such as PHP.
• Software/Hardware
• Frontend React
• Backend
• Python (Fastapi/Flask REST Framework)
• Langchain for sequential/custom channing of prompts
• Cloud Services
• Cloud GCP
• Cloud AI system Vertex AI LLM
• Gemini series ( Gemini-1.5 flash-001, Gemini-1.5-pro001)
• Bison series ( chat-bison-32K, chat-bison-32@002)
• DB Cloudsql(Postgres) for storing repo attributes and it’s meta execution
• Others Pygithub, Langchain and python associated modules

Let's break ice
Email Us
Get in touch with us